Pipeline
A modular, scalable pipeline approach — blending procedural workflows, automation, and smart tools to streamline asset prep from creation to engine integration.
A modular, scalable pipeline approach — blending procedural workflows, automation, and smart tools to streamline asset prep from creation to engine integration.
Trigger, sort, and process assets automatically — from JSON specs to game-ready outputs, without ever opening Houdini.
Pipeline Automation Workflow
In Microsoft Teams & SharePoint:
Team members submit batch processing requests through a simple front-end interface — typically a form or structured message inside Microsoft Teams. These submissions are logged as JSON job files and automatically saved to SharePoint or OneDrive, serving as the job queue input for the pipeline.
In Python (Watchdog Dispatcher):
A custom Python watchdog script monitors the incoming job JSONs in real time. It evaluates each job’s metadata — including flags like consolidate, timeout, or manualTrigger — and performs dynamic prioritization. If a job exceeds system load capacity or requires deferred execution (e.g., large UV tasks), it either postpones or reorders jobs to avoid stalling the pipeline.
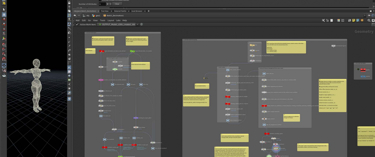
In Houdini (Headless Execution):
Jobs are sent to a headless instance of Houdini running on a remote virtual machine. The pipeline handles full batch processing for asset prep, including:
LOD generation with naming conventions across all levels
UV unwrapping with smart atlas handling
Fuzzy texture reassignment (e.g., matching _diff, _metal, _rough)
Hierarchy preservation and directory restructuring
Optimization passes for decimation and clean export
Export to engine-ready FBX/texture folders with naming compliance
If any SOP operation or UV layout exceeds a defined time threshold, the watchdog will automatically terminate the cook, log the issue, and move on to the next task to prevent full system lockup.
Why this matters:
This pipeline removes the need for artists or producers to manually launch Houdini or worry about job management. Submission is one-click. Jobs self-sort, recover from errors, and optimize throughput without human intervention. It’s scalable for large-scale production, yet lean enough for small XR or indie teams. And thanks to the SharePoint + VM backend, it runs 24/7 with consistent outputs — empowering iteration, reducing bottlenecks, and keeping creative workflows uninterrupted.

